|
<< Clic para mostrar Tabla de Contenidos >> Conectores SAP |
La función de Configuración del Conector SAP BTP mediante Acciones de IA permite que sus Agentes de IA ejecuten acciones directamente a través del conector de SAP BTP. Al integrar Bizagi con SAP, se optimizan los flujos de trabajo, se reduce el esfuerzo manual y se facilita una automatización más rápida, inteligente y fácil de administrar.
Consulte el artículo del conector SAP BT Platform en Bizagi si tiene alguna duda sobre la configuración del conector SAP BTP.
La integración del Conector SAP en los Agentes de IA de Bizagi incluye varios escenarios. A continuación, encontrará la lista de escenarios relacionados:
•Asociar uno o más conectores SAP a un agente.
•Probar la funcionalidad de una Acción de un conector SAP.
Escenarios de uso
Asociar uno o más Conectores SAP a un agente
1.Inicie sesión en Bizagi Studio y vaya a la vista Experto haciendo clic en el botón Expert en la cinta superior.
2.En el menú lateral izquierdo, abra el módulo AI Hub.

3.Navegue a la sección Agentes de IA.
4.Seleccione la carpeta del Agente de IA que desea asociar con el Conector SAP.
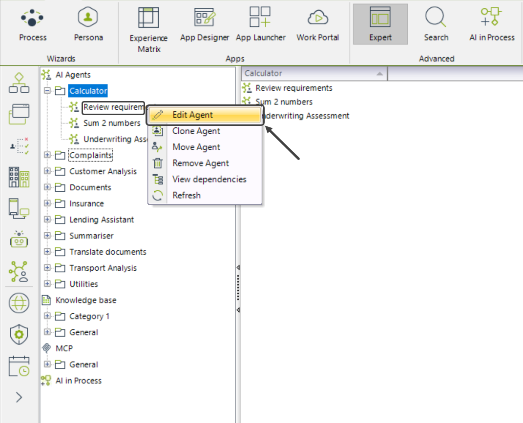
5.Haga clic derecho sobre el Agente de IA que desea editar y seleccione Editar Agente.

6.Haga clic en el botón AI Actions ubicado al lado izquierdo de la pantalla.
7.Seleccione la pestaña SAP Connectors.

|
Tenga en cuenta que si no tiene configurado un Conector SAP BTP, no verá la pestaña SAP Connectors en la sección de AI Actions. |
8.Seleccione las Acciones que desea conectar. Las Acciones estarán organizadas por servicio.

9.Haga clic en el botón Guardar.
|
Tenga en cuenta que existe un límite global de 100 acciones. |
|
Recuerde que puede utilizar la barra de búsqueda para filtrar Acciones; los resultados se mostrarán en orden alfabético. |
Probar la funcionalidad de una Acción de un Conector SAP
Después de asociar un Conector SAP a un Agente de IA, puede probar las Acciones seleccionadas usando la ventana Test Prompt. Siga estos pasos para realizar la prueba:
1.Inicie sesión en Bizagi Studio y vaya a la vista Experto haciendo clic en el botón Expert en la cinta superior.
2.En el menú lateral izquierdo, abra el módulo AI Hub.

3.Navegue a la sección de Agentes de IA.
4.Seleccione la carpeta del Agente de IA que contiene las Acción(es) que desea probar.
5.Haga clic derecho sobre el Agente de IA que desea editar y seleccione Edite Agente.

6.Haga clic en el botón Test Prompt.
7.Se abrirá la ventana Test Prompt. Ingrese los valores que desee utilizar para probar el Agente de IA.
8.En la parte inferior derecha, podrá ver las Acciones involucradas en la ejecución de la prueba.

|
Si no se ejecutó ninguna acción, se mostrará el mensaje: “Ninguna acción fue ejecutada durante este test.” |
Trazas
Consulte la documentación de Trazas de Herramienta cuando esté depurando buggs o necesite revisar información detallada de la ejecución.
Habilitación de la función en Bizagi Studio
De manera predeterminada, esta función está deshabilitada. Para habilitarla, envíe un ticket a soporte.
Last Updated 11/18/2025 11:54:26 PM