|
<< Click to Display Table of Contents >> SAP Connectors |
The SAP BTP Connector Configuration via AI Action feature lets your AI Agents trigger and run actions directly through the SAP BTP connector. By connecting Bizagi with SAP, you streamline workflows, reduce manual effort, and make process automation faster, smarter, and easier to manage.
Consult the SAP BT Platform connector article if you have any doubts about the SAP BTP connector configuration.
Scenarios
The SAP Connector integration in Bizagi AI Agents includes several scenarios. Here is the list of the related scenarios:
•Associate one or more SAP Connectors with an agent.
•Test the functionality of an Action of a SAP Connector.
Usage Scenarios
Associate one or more SAP Connectors with an agent.
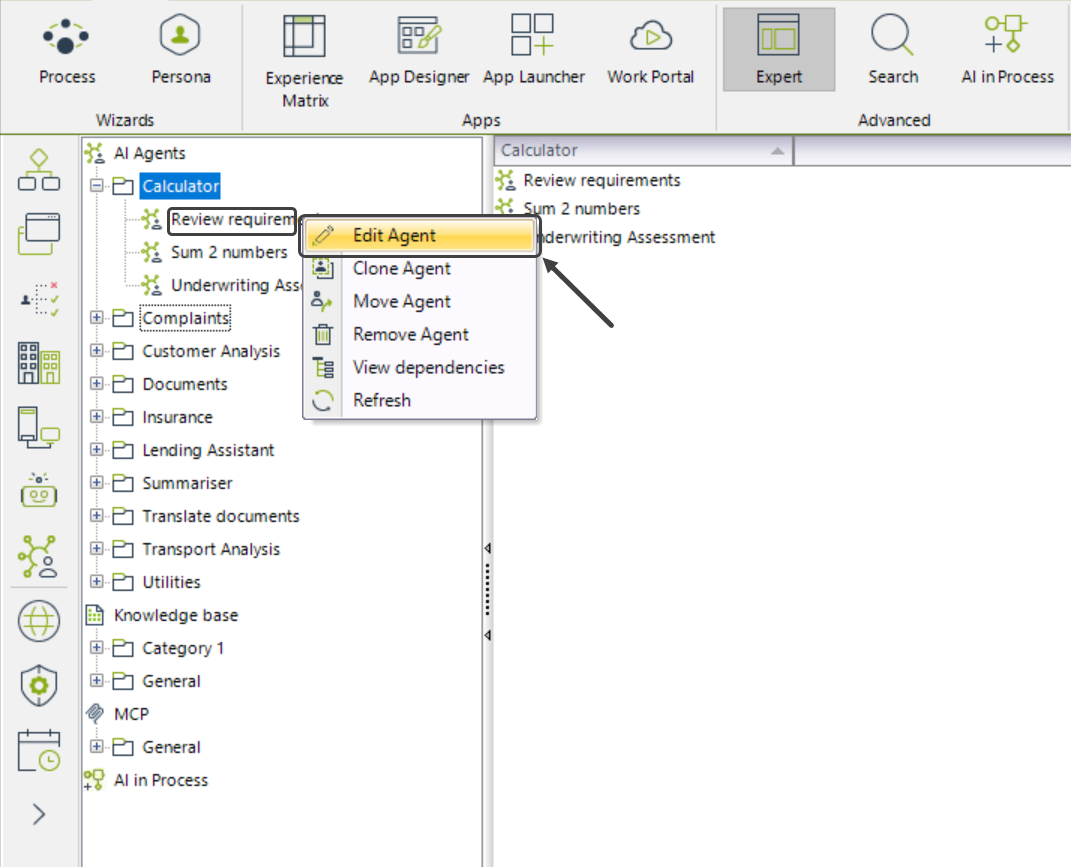
1.Log in to Bizagi Studio and go to the Expert view by clicking the Expert button on the ribbon.
2.In the left-side menu, open the AI Hub module.

3.Navigate to the AI Agents section.
4.Select the folder of the AI Agent you want to associate with the SAP Connector.
5.Right click the AI Agent you want o edit and click Edit Agent.

6.Click the AI Actions button to the left of the screen.
7.Click the SAP Connectors tab.

|
Keep in mind that if you don't have a SAP BTP Connector configured, you will not see the SAP Connectors tab in the AI Actions section. |
8.Select the Actions you wish to connect to, note that the Actions are going to be organized by service.

9.Click the Save button
|
Keep in mind that the global action limit is 100 actions. |
|
Remember that you can use the search bar to filter Actions, the results are going to be displayed alphabetically. |
Test the functionality of an Action of a SAP Connector
Once you have configured a SAP Connector to an AI Agent, you can test the Action(s) selected by using the Test Prompt window. Follow these instructions to test the Action(s).
1.Log in to Bizagi Studio and go to the Expert view by clicking the Expert button on the ribbon.
2.In the left-side menu, open the AI Hub module.

3.Navigate to the AI Agents section.
4.Select the folder of the AI Agent that contains the Action(s) you want to test.
5.Right click the AI Agent you want o edit and click Edit Agent.

6.Click the Test Prompt button.
7.The Test Prompt window will open. Enter the values you want to use to test the AI Agent.
8.On the lower right side, you can view the Actions involved in the test execution.

|
Note that if no actions were executed, the message “No actions were executed during this test.” is displayed. |
Tracing
Consult the Tools Tracing documentation during debugging or whenever you need deeper insight into execution details.
Enabling the Feature in Bizagi Studio
By default, this feature is disabled. To enable it send a ticket to support.
Last Updated 11/18/2025 11:49:18 PM